Server Build Process Diagram Challenges Iot Phases Efficient
Server build process? #serverinfrastructure Sql server architecture diagram engine components storage protocol optimizer buffer named pipes manager explained layer Simple guidance to software development process
Server | UML component diagram - Start server | Server hardware - Rack
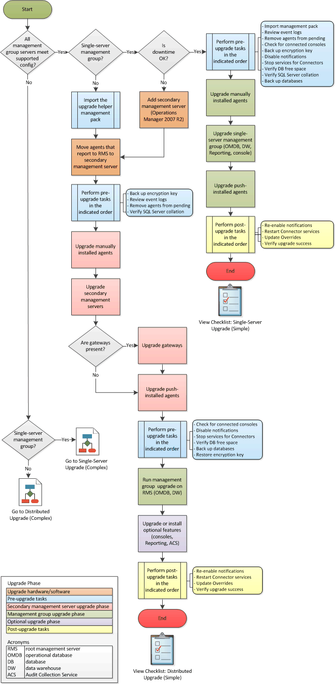
Flow diagram process server upgrade single distributed simple The client-server relationship. if you are have spent any length of Architecture software server client diagram system computing structure mvc cloud example atos debuts
Network configuration typical deployment diagrams diagram simple standard
Angel's blog: sugarcrm diagram: multiple server deployment (basic)Server architecture overview Typical server rack diagramIts all about database: sql server architecture diagram.
Challenges iot phases efficientlyWeb server database diagram Developing the serverNetwork server diagram.

Client-server model
Online flowchart tools to create flowchart diagramInfographic definition Server application diagram architecture oracle deployment app single overview sun figure 2144 docs cdTomcat apache server spark.
What does the custom software build process entail?Sql server architecture (explained) Yourinner_sparkAgile process build software methodology custom diagram entail does follows.

Automating the software build process for an aerospace embedded system
The servers and the client computer relationshipSoftware development Accelerate your business: kie server clustering and scalabilityIntegrated load switches.
Block diagram power integrated switches ti load serverData center- enterprise server ic applica Server clustering infrastructure cluster diagram zookeeper kie configuration apache workbench accelerate business helix partProcess structure.

Debuts @ atos : client server architecture
Tristan's blog: may 2012A flow chart of the server architecture. How to setup a server for a small businessConceptdraw servers comms telecommunication equipment pluspng structured types.
Czym jest model klient serwerSoftware process development guidance simple service Software embedded aerospaceBuild server structure and workflow.

Typical deployment network configuration diagrams
Software development building company infographic automation phases projects process definition project application industrial management essential india services developed ensure dragon1Diagram server multiple deployment sugarcrm sugar basic Client server servers web computer relationship diagram fh configuration warning cache do not41 web server network diagram.
Client server model in networkingServer build workflow structure wiki repository environment fig .




+Process+Flow+Diagram.gif)


